-
Notifications
You must be signed in to change notification settings - Fork 931
v1_0_cpp_object
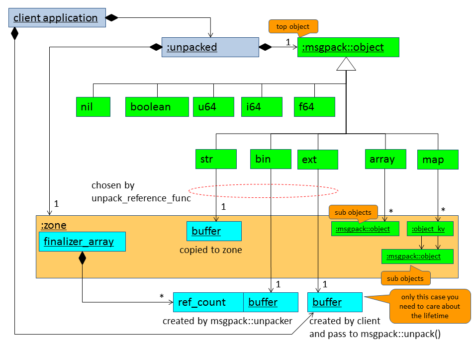
msgpack::object is a kind of variant type. The internal type of the msgpack::object is corresponding to the msgpack format.
If the type of msgpack::object is array or map, the object has children. So msgpack::object is a composite structure.

When the type of msgpack::object is str, bin, or ext, the msgpack::object might have a reference of external memory.

When you use msgpack::unpacker, msgpack::unpacked manages all allocated memories. Treat msgpack::unpacked as a smart pointer.
When you use msgpack::unpack() function without unpack_referenc_func, msgpack::unpacked manages all allocated memories. If you give a custom unpack_referenc_func that returns true, you need to keep the lifetime of the data that you passed to msgpack::unpack() while the unpacked msgpack::unpacked exists.

When you unpack msgpack format data, you get msgpack::object from msgpack::unpacked. Then you get various types values from msgpack::object.
You can create an msgpack::object from a various type value using the following constructor.
template <typename T>
object(const T& v, zone& z);You need pass a zone. When the object contains array and/or map, child objects are allocated in the zone. A value that has the type corresponding to str and bin, the contents of the value is copied to the zone with one exception. The exception is msgpack::type::raw_ref. When you call msgpack::object constructor with raw_ref as follows:
msgpack::object obj(msgpack::type::raw_ref(data, size), zone);The data is NOT copied to the zone.
-
Home
- Q&A
- v2.0.x or later
- v1.1.x - v1.4.x
- v1.0.x