-
Notifications
You must be signed in to change notification settings - Fork 14
Graph
Added in 1.0.0 is the 'GraphMode' for editing documents.

To use this editing mode create a definition with GraphStruct or GraphCollection as the root node. When creating documents of this type the graph view will automatically open. The root definition also contains a few extra parameters:
- AllowReferenceLinks: Allow links of the reference type (more of what this means in the Editing section).
- AllowCircularLinks: Allow links that create a circular reference. This is only available when AllowReferenceLinks is enabled.
- FlattenData: Store the data flattened. This means that instead of writing out GraphNodes as child elements they are all written to a node created in the root element, with a name specified by the NodeStoreName parameter. When this is used all nodes will be written out as if set to reference.
To add a link to another node use the GraphReference element. This only accepts definitions of type GraphStructDef or GraphCollectionDef.
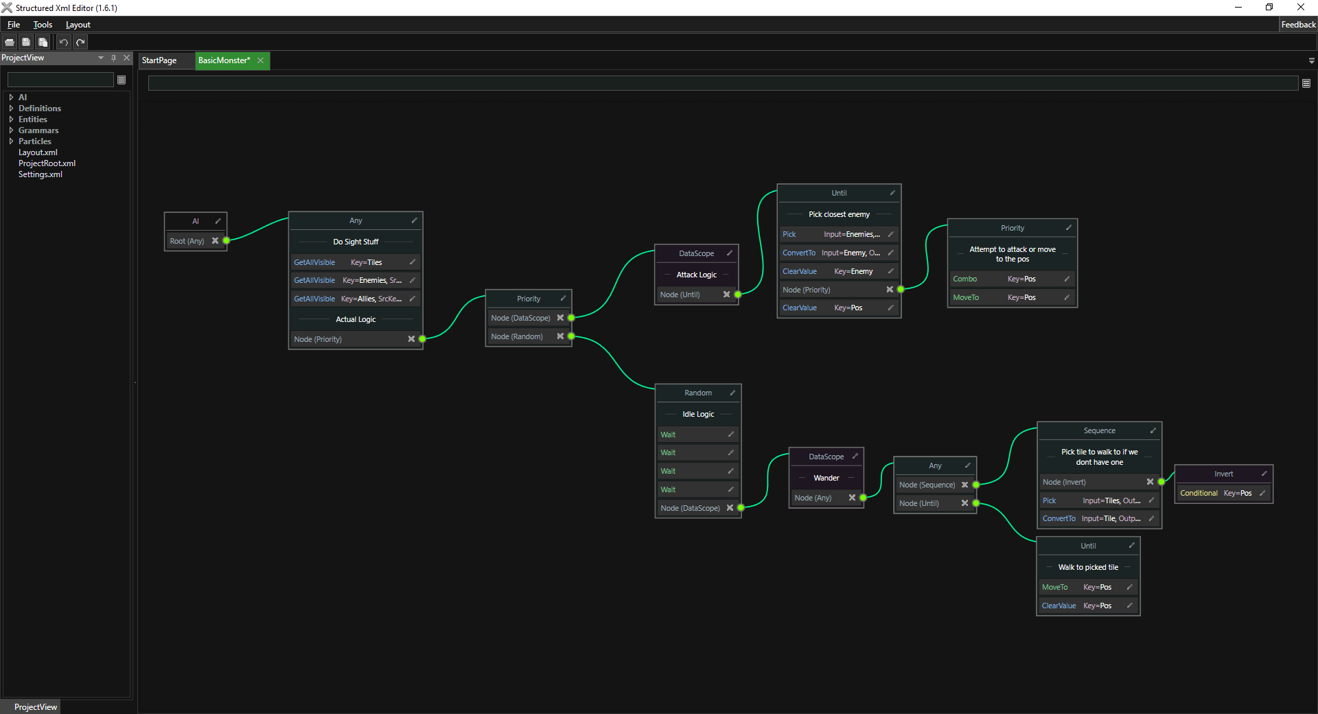
To move nodes click and drag them. You can also marquee select (or hold ctrl to multiselect) and move multiple nodes at once. Use the Delete key to delete nodes. To link a node to another drag from the green circle to the node and release the mouse, this will create the link. The link can later be disconnected by either linking to another node or by clicking the cross to the left.
To edit the data inside a node click the edit button to the right of the node header (or to the right of one of its children to edit only that bit).

There are two available link types. Duplicate and Reference. When a node is linked to by multiple parents this type comes into play.
- Duplicate: This link type is coloured green and when used the entire data is copied into each of the parents when saving.
- Reference: This link type is coloured purple and when used the GUID of the node is saved, which must then be reconstructed by whatever loads the data (the GUID is stored as an attribute on the node). If all the links to a node are set to reference then the first one will be set to duplicate for the purposes of saving. You can change the link type by clicking the edit button on a link.
